Demos

Use this page to choose a public AGILAB demo route. It is a router, not a quick-start guide.

Choose a demo

agi-core demo AGILAB demo notebook migration demo advanced proof pack

What each route is for

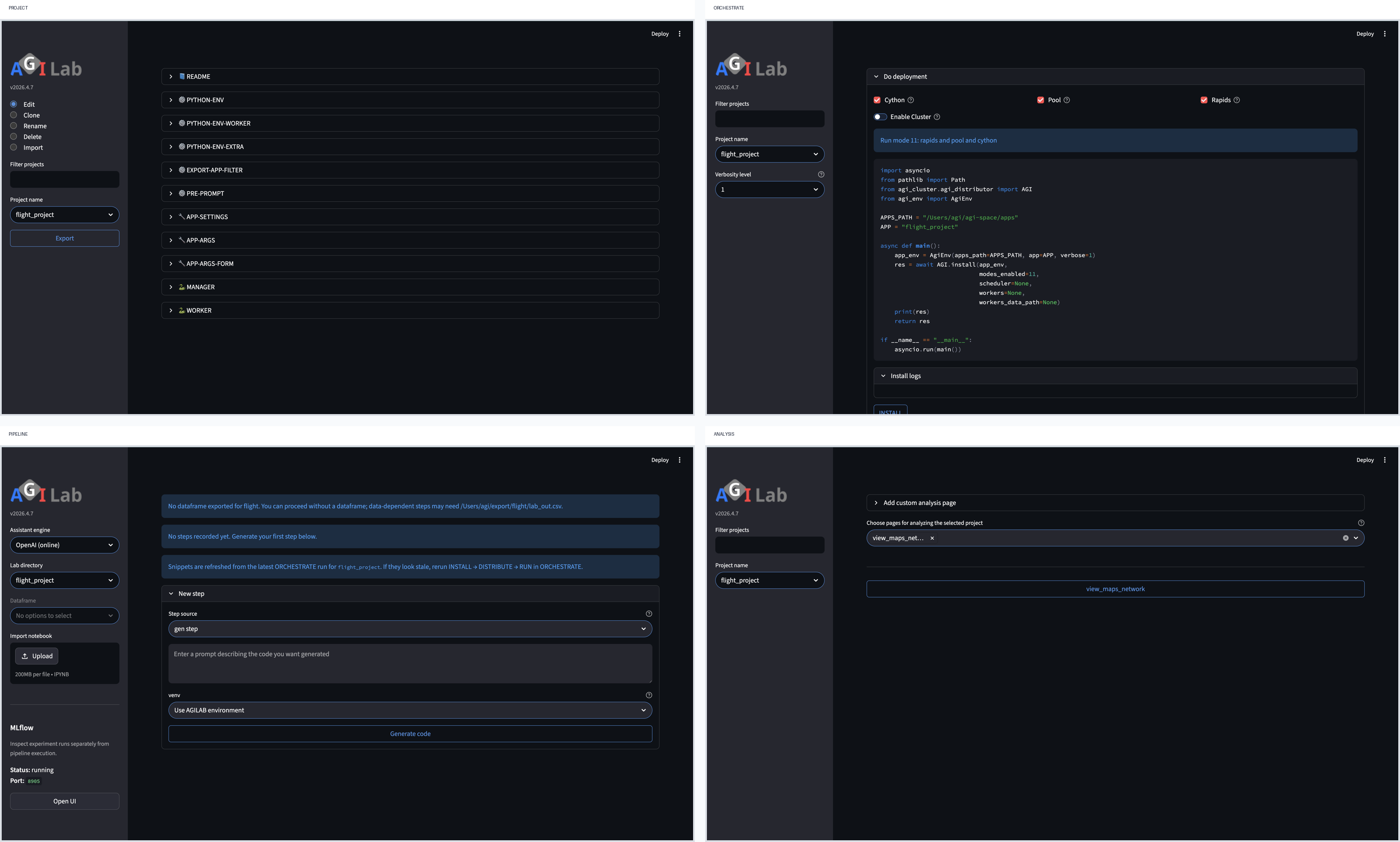
  • AGILAB demo: use AGILAB Demo for the self-serve public Hugging Face Spaces route for the AGILAB web UI. It publishes the lightweight flight_project and meteo_forecast_project paths, so use it as the public first proof for PROJECT -> ORCHESTRATE -> PIPELINE -> ANALYSIS, including view_maps, view_forecast_analysis, and view_release_decision.

  • agi-core demo: notebook-first runtime path. Use this if you want the smaller AgiEnv / AGI.run(...) surface before the web UI.

  • Notebook migration demo: use Notebook Migration Example when you want the notebook-to-AGILAB story: source notebooks, migrated lab_steps.toml, pipeline_view.dot, exported forecast artifacts, and the hosted meteo_forecast_project analysis route.

  • Advanced Proof Pack: use Advanced Proof Pack after the first demo when you want the deeper packaged proof routes: data_io_2026_project, execution_pandas_project / execution_polars_project, UAV queue analysis with uav_relay_queue_project, service_mode previews, inter_project_dag previews, mlflow_auto_tracking previews, resilience_failure_injection previews, train_then_serve previews, Data Connectors, and Release Proof.

  • Industrial optimization examples: use Industrial Optimization Examples when your apps repository includes sb3_trainer_project and you want the advanced SB3 routes: Active Mesh Optimization, MLflow auto-tracking, multi-app DAGs, resilience/failure injection, and train-then-serve contracts.

  • Quick start: the safest truthful first proof of the full product path. Use Quick-Start if you want the recommended local run instead of a public demo.

Four short demos

Use these as narrow product demos. They are intentionally generic and should not depend on private apps or app-specific claims.

The static scenario contract is available as JSON:

uv --preview-features extra-build-dependencies run python tools/public_proof_scenarios.py --compact
uv --preview-features extra-build-dependencies run python tools/public_proof_scenarios.py --first-proof-json first-proof.json --hf-smoke-json hf-space-smoke.json --output public-proof-scenarios.json
Local app proof

Install the released package or use the source checkout, then run the public first proof:

python -m pip install agilab
agilab first-proof --json --max-seconds 60

Stop when the command exits successfully and writes run_manifest.json. The same route is available in the UI by following PROJECT -> ORCHESTRATE -> ANALYSIS with flight_project.

Distributed worker route

Use the same public app, then switch ORCHESTRATE from the local path to the configured worker or SSH-host path. Keep the demo bounded: prove that worker packaging is staged, service health gates report status, and outputs land under the normal log directory.

uv --preview-features extra-build-dependencies run python tools/service_health_check.py --format json

Stop when the health gate is explicit. This is a worker/operator demo, not a certification of every possible remote topology.

MLflow tracking route

Start with the packaged preview when you want a short, deterministic proof:

uv --preview-features extra-build-dependencies run python src/agilab/examples/mlflow_auto_tracking/preview_mlflow_auto_tracking.py --output-dir /tmp/mlflow_auto_tracking_preview

Add --with mlflow to the uv command when you want the same evidence logged into a local MLflow store. The demo objective is to show that AGILAB keeps setup, execution, artifacts, and visible results together while MLflow remains the tracking system of record when it is used.

Stop when the pipeline artifacts and the MLflow run link point to the same experiment evidence.

Resilience failure-injection route

Use the packaged preview when the demo objective is strategy comparison under a controlled degradation event:

uv --preview-features extra-build-dependencies run python src/agilab/examples/resilience_failure_injection/preview_resilience_failure_injection.py --output /tmp/resilience_preview.json

Stop when the route ranking before failure, route ranking after failure, and recommended fixed/replanned/search/policy response are visible in the same JSON payload. The preview is deterministic and does not train a real policy.

Train-then-serve route

Use the packaged preview when the demo objective is the handoff from experiment evidence to a service-ready contract:

uv --preview-features extra-build-dependencies run python src/agilab/examples/train_then_serve/preview_train_then_serve.py --output-dir /tmp/train_then_serve_preview

Stop when service_contract.json, prediction_sample.json, and service_health.json are visible. The preview is deterministic and does not start persistent workers.

Notebook migration route

Use the packaged migration example when the demo objective is notebook consolidation rather than execution speed:

uv --preview-features extra-build-dependencies run python src/agilab/examples/notebook_to_dask/preview_notebook_to_dask.py --output /tmp/notebook_to_dask_preview.json

Then open Notebook Migration Example or switch the hosted UI to meteo_forecast_project and open view_forecast_analysis. Stop when the notebook source, migrated pipeline shape, exported artifacts, and reusable analysis view are visible together.

Demo naming

Keep the two public AGILAB demo lanes separate:

  • flight_project is the default hosted/newcomer demo. It is a lightweight data-generation path used to prove the core UI and local execution flow quickly.

  • meteo_forecast_project is the second hosted demo. It is a lightweight notebook-migration path with source notebooks, forecast artifacts, and release-decision views.

  • uav_relay_queue_project is the UAV Relay Queue RL demo. It is the advanced domain scenario and should not be described as the default hosted app.

  • data_io_2026_project and the execution playground apps are advanced proof routes. They are public built-in demos, but they should not replace flight_project as the default hosted/newcomer app.

See also